EC2
基本仕様
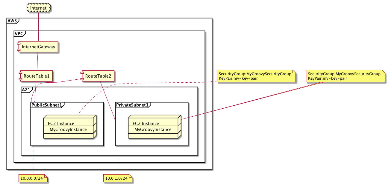
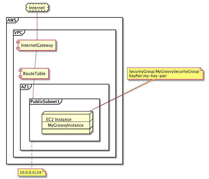
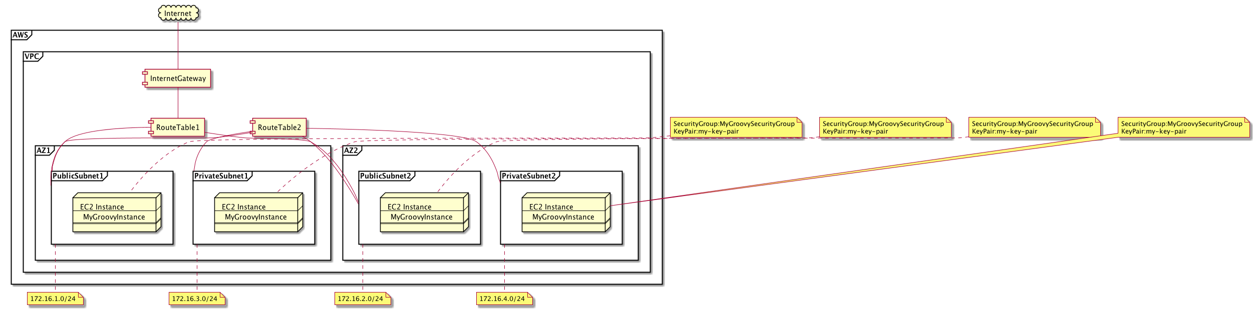
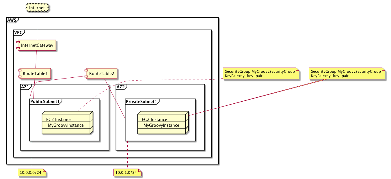
VPCで作成されたネットワークにインスタンスを作成する。
対応するパターンは
7パターン
すべてのインスタンスに共通のセキュリティグループが適用される。
すべてのインスタンスに共通のキーペアが適用される。
シンプルなVPC環境はパターン1に対応する。
標準的なVPC環境はパターン3に対応する。
ユースケース
パターン1
パターン2
パターン3
パターン4
パターン5
パターン6
パターン7
コアモデル